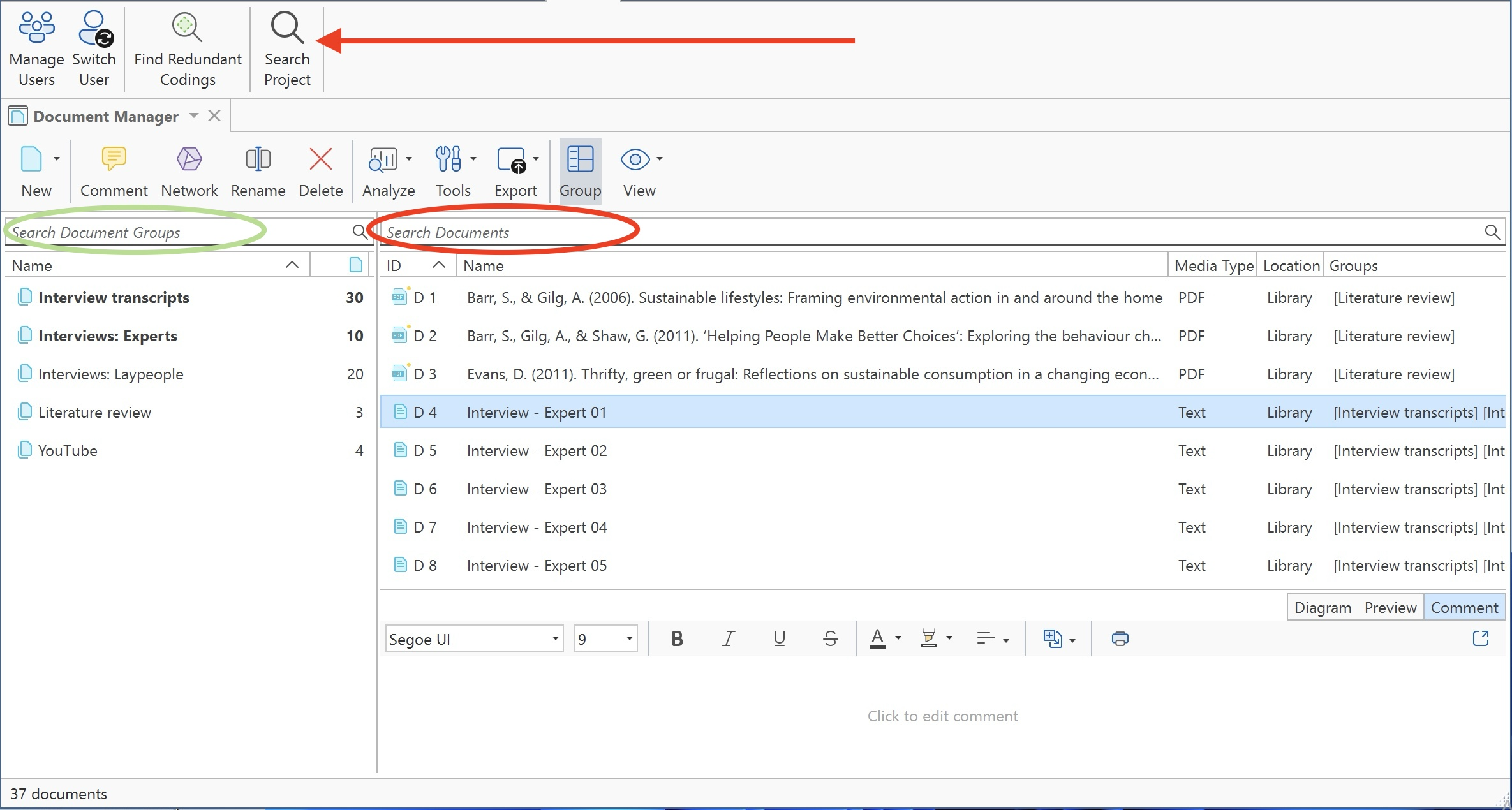
El Administrador de documentos
El Administrador de documentos le ayuda a organizar sus datos, agrupar documentos o filtrarlos.

También puede acceder a las opciones de Analizar, que incluyen las siguientes herramientas:
-
Mostrar análisis código-documento
-
Herramientas de Buscar y codificar si desea codificar sus datos automáticamente:
-
Las Frecuencias de palabras (Lista de palabras y Nube de palabras) para explorar su documento
-
Herramienta de codificación de grupos focales para auto-codificar unidades de participantes u otra información estructural de sus datos.
-
Puede crear informes o ver ubicaciones geográficas en Google Maps.
Barra de estado: La barra de estado en la parte inferior de la pantalla muestra cuántos documentos hay en el proyecto.
ID: La primera columna muestra el icono azul del documento y el número del documento. El número de documento es un número consecutivo asignado al documento por ATLAS.ti cuando se agrega a un proyecto.
Nombre: El nombre predeterminado es el nombre de archivo del archivo fuente original que agregó al proyecto ATLAS.ti. Puede renombrar cada documento si prefiere un nombre diferente.
Ubicación: Aquí verá si un documento está almacenado en la biblioteca de ATLAS.ti o si ATLAS.ti lo abre desde una ubicación vinculada. Para más información consulte Agregar documentos.
Debajo de la lista de documentos verá una Distribución de códigos en documentos. Puede cambiar entre ver una vista previa del documento o los gráficos de barras.
Filtro
Haga clic en uno o más grupos de documentos en el área de filtro de la izquierda para establecer un filtro local. Esto significa que solo se filtran los elementos del administrador.
Si desea filtrar todo el proyecto, haga clic derecho en un grupo de documentos para establecer un filtro global. Consulte Aplicar filtros globales para el análisis de datos.
La cinta de opciones del Administrador de documentos

De izquierda a derecha:
Nuevo: En la opción 'Nuevo', puede:
- Importar archivos
- Importar contenido de carpetas
- Agregar una nueva carpeta de documentos
- Crear un nuevo documento de texto
- Importar transcripciones
- Referenciar documentos multimedia externos
- Agregar documentos geográficos
- Crear grupos de documentos y grupos inteligentes

Comentario: Abre un editor de texto para escribir o editar un comentario para un documento seleccionado. Consulte Trabajar con comentarios y memos.
Red: Abre una red sobre el/los documento(s) seleccionado(s). La red solo contiene documentos y no muestra vínculos todavía. Esta opción es útil, por ejemplo, si desea comparar casos. Consulte Funciones analíticas en redes.
Renombrar: Al agregar un documento a un proyecto ATLAS.ti, el nombre predeterminado es el nombre del archivo. Puede cambiar este nombre internamente en ATLAS.ti. No cambia el nombre del archivo de datos.
Eliminar: Elimina el/los documento(s) seleccionado(s) del proyecto. Esta es una eliminación permanente. También significa que se elimina toda la codificación realizada en el/los documento(s). Puede revertir la acción usando Deshacer, pero solo dentro de la sesión activa actual
Analizar:

-
Mostrar análisis código-documento
-
Herramientas de Buscar y codificar si desea codificar sus datos automáticamente:
-
Las Frecuencias de palabras (Lista de palabras y Nube de palabras) para explorar su documento
-
Herramienta de codificación de grupos focales para auto-codificar unidades de participantes u otra información estructural de sus datos.
Pestaña Herramientas

Renumerar documentos: Al agregar documentos a un proyecto, ATLAS.ti los numera en orden consecutivo. Si elimina uno o más documentos, esto puede resultar en lagunas. Use esta opción para cerrar estas lagunas.
También puede usar esta opción para reordenar los documentos de la forma que desee. Para lograr esto, renombre el documento de manera que al ordenarlos por nombre resulte en el orden que desea. A continuación, haga clic en la columna 'nombre' para ordenar los documentos por nombre y seleccione la opción 'renumerar'. Los números de documento seguirán el orden alfabético. Consulte también Administrar documentos.
Renumerar citas: Seleccionar esta opción cerrará cualquier laguna en la numeración de citas.
Cada cita que crea tiene un ID. El ID consiste en el número del documento y un número que indica el orden cronológico en que se creó la cita. Por ejemplo, el ID 3:12 significa que esta cita está en el documento 3 y que fue la duodécima cita creada en ese documento.
Si elimina citas o las modifica, el ID no cambia. Si elimina una cita con el ID 3:11, esto no significa que la cita 3:12 se convierta automáticamente en 3:11. Tal automatismo no siempre es deseable. Si por ejemplo ya ha comenzado el proceso de escritura y ha hecho referencia a algunas citas usando su ID, no querría que ATLAS.ti cambiara los IDs automáticamente.
Si desea que todas las citas estén numeradas en orden secuencial, debe invocarlo manualmente seleccionando la opción Renumerar citas.
Reparar vínculo: Si ha vinculado un archivo de audio o video a un proyecto y el vínculo ya no es válido, puede reparar el vínculo usando esta opción.
Eliminar codificaciones: Puede usar esta opción si desea desvincular todos los códigos de todas las citas. Esto significa que todas las citas y todos los códigos permanecen en el documento, pero ninguna de las citas está codificada. Esto es útil a veces para proyectos de equipo y análisis de acuerdo intercodificadores.
Explorar ubicación geográfica: Todos los documentos geográficos se basan en Open Street Map o Bing. Si desea ver una geolocalización en Google Maps, puede usar esta opción. Consulte Trabajar con documentos geográficos.
Duplicar documento(s): Esto le permite crear una copia exacta de uno o más documentos con todas las citas, códigos, vínculos, etc. Esto puede ser útil si, por ejemplo, desea codificar un documento basado en diferentes aspectos. Esta opción le permitirá dividir un documento, incluso cuando ya está codificado. Primero lo duplica, luego (entrando en modo de edición) elimina la segunda parte de un documento y la primera parte en el otro.
Exportar

Informe / Exportar a Excel: Los informes pueden crearse como archivo de texto (Word, PDF) o en formato Excel. Todos los informes son personalizables. Consulte Crear informes.
Exportar documentos: Esta opción le permite exportar sus documentos como archivos de datos externos. Los archivos de texto se exportan como archivos Word docx, todos los archivos PDF, de imagen y multimedia en su formato original.
Muchas de las opciones disponibles en la cinta también están disponibles desde el menú contextual de un documento.
Grupos
En el Administrador de documentos, encontrará un botón Grupo que controla la visibilidad de los grupos de documentos. Por defecto, los grupos de documentos se muestran. Hacer clic en el botón Grupo ocultará la sección de grupos de documentos. Hacer clic de nuevo mostrará los grupos de documentos una vez más.
Pestaña Búsqueda y filtro / Vista
La función de búsqueda ahora está disponible en Buscar en proyecto en el menú Herramientas en la parte superior.

El área de filtro en el lado izquierdo puede usarse para acceder y filtrar rápidamente los elementos listados en los administradores mediante grupos. Permiten acceso inmediato a actividades fundamentales como seleccionar grupos, crear grupos y grupos inteligentes, y establecer filtros locales y globales. Esto permite una integración mucho más efectiva en el flujo de trabajo y ahorra muchos movimientos del ratón y clics. También es posible ejecutar consultas booleanas simples en los administradores de entidades.

Por defecto, los grupos de documentos se muestran en el lado izquierdo, la lista de documentos en la vista de detalle y un campo de comentario debajo de la lista. Debajo de la lista de documentos verá una Distribución de códigos en documentos. Para cambiar entre diagrama, vista previa del documento y vista de comentario, seleccione Diagrama, Vista previa o Comentario en el control segmentado en la esquina superior derecha del panel inferior.
También puede mostrar documentos como lista (predeterminado) o como mapa de árbol.


Organización de documentos en carpetas
Los documentos pueden organizarse en carpetas. Las carpetas pueden estar dentro de otras carpetas. Puede haber proyectos que requieran diferentes niveles de organización de documentos. A continuación se muestra un ejemplo con tres niveles:

A diferencia de los grupos, un documento no puede estar en más de una carpeta. La estructura de carpetas es jerárquica; los grupos no.
Cómo crear carpetas
En la cinta de opciones del Administrador de documentos, haga clic en Nuevo y seleccione Carpeta.
O:
Seleccione uno o más documentos, haga clic derecho y seleccione la opción Nueva carpeta desde la selección del menú contextual.

Si elimina una carpeta, todo el contenido de la carpeta también se elimina.