Entity Managers
There is a separate manager for each of the six entity types: Documents, Quotations, Codes, Memos, Networks, and Links. The Entity Managers allow access to the entities and provide several options and functions. As there are differences among the various entity types, you find a section on each of the managers.
Launching an Entity Manager
To open for instance the Document Manager, click on the Documents button in the Home tab. To open the Quotation Manager, click on the Quotations button; to open the Code Manager click on the Codes button, and so on.
An alternative way is to double-click on Documents, Codes, Memos, etc. in the Project Explorer in the navigation panel on the left.
The managers open as floating windows, but all windows can be docked as well. See Software Navigation.
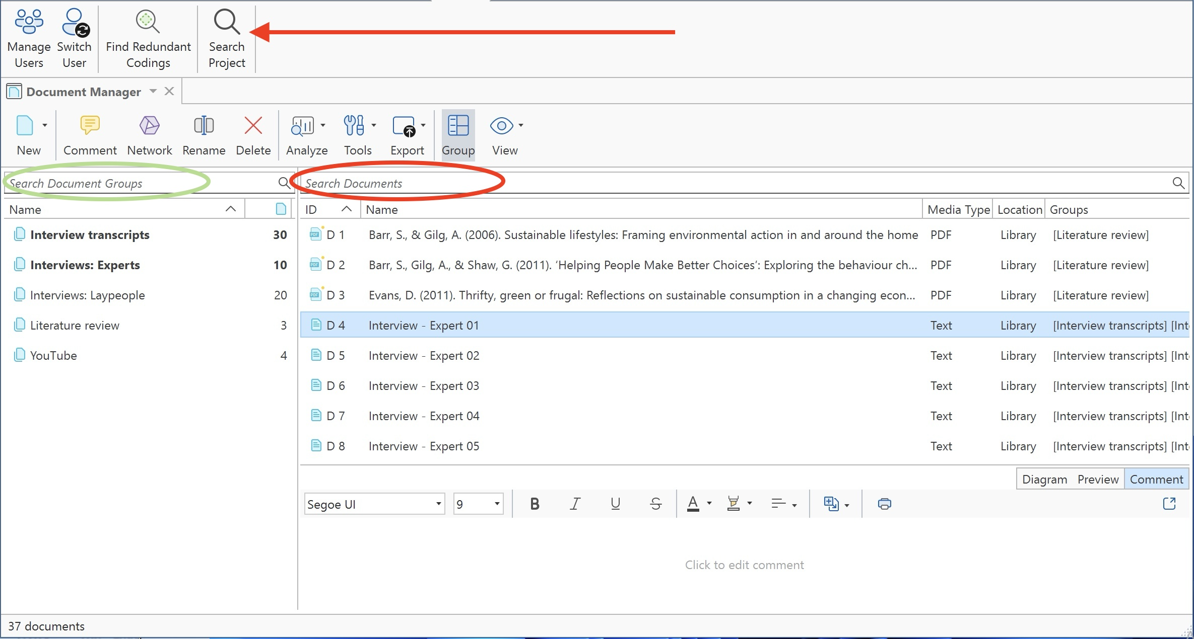
Each manager contains a list of the entities it manages, and some detailed information about them. At the bottom of the list, you find a comment field in each manager and in some managers, also a preview field.
In the Document and Quotation Manager you can preview the content of either the selected document, or the selected quotation. In the Memo Manager, the memo content is shown next to the comment field.
The filter area on the left-hand side can be used to quickly access and filter the elements listed in the managers via groups. They allow immediate access to fundamental activities like selecting codes, groups, creating groups and smart groups, and setting local and global filters. This allows a much more effective integration into the workflow and saves a lot of mouse movements and clicks. It is also possible to run simple Boolean queries in entity managers.
Another common element is the View button. By default, entity groups are displayed on the left-hand side, the entity list appears in the detail view, and a comment field is shown below the list. Some entities also offer additional view options. For more detailed information, please refer to the specific entity manager you are working with.
You can click the Group button to show or hide the entity groups.
The Split Bar
The relative size of the side panel, list, preview and comment pane can be modified by dragging the split bar between the panes. The cursor changes when the mouse moves over the split bar. You can re-size the adjacent panes by dragging the split bar to the desired position.
The Status Bar
You find a status bar at the bottom of the window when the Manager opens in floating mode, or at the bottom of your screen when the manager is in docked mode. It shows the number of items listed in the manager.
Selecting Items in an Entity Manager
A single click with the left mouse button selects and highlights an item in each of the Entity Managers.
Double-clicking an item selects the entity and invokes a procedure depending on the type and state of the entity.
For multiple selections, you can use the standard Windows selection techniques using the Ctrl or Shift key.
To jump to a specific entry in the list, first select an item and then click the first, second and subsequent letters of a word to jump to the entry in the list. For example, suppose a number of codes begin with the two letters 'em' as in emotions typing 'em' will jump to the first of the EMotion ... codes. Every other character typed advances the focus to the next list entry unless a matching name cannot be found.
Avoid long delays between entering characters. After a certain system-defined timeout, the next character starts a new forward search.
Searching
In the Search Project feature and all entity lists, you find a search field.

Use the search field to search for either documents, quotations, codes or memos in the respective managers.
If you enter a search term, all objects that include the term somewhere will be shown in the list. For example, if you enter the term sustainable in the code manager, all codes that include the word sustainable somewhere in the code name will be shown.
Remember to delete the search term if you want to see all items again.
Incremental Search: This feature is available in the list pane of all Entity Managers. Select any number of items in the list and type in an arbitrary sequence of characters into the search field to jump to a subsequent list entry matching this sequence.
Context Menus
The list and text panes offer context-sensitive popup menus. The context menus contains a portion of the commands that you also find in the ribbon.
Sorting and Filtering
The Entity Managers permit comfortable sorting and filtering. With a click on a column header all items are sorted in ascending or descending order based on the entries in the selected column.
When creating entity groups, you can also use them to filter the list of items in a manager. When selecting a group, only the members of the selected group are shown in the list. When selecting multiple entities, you can combine them with the operators 'AND' or 'OR'. See Simple Boolean Queries in the Quotation Manager .
View Options

By default, entity groups are displayed on the left-hand side, the entity list appears in the detail view, and a comment field is shown below the list. Some entities also offer additional view options. For more detailed information, please refer to the specific entity manager you are working with.
The Code Manager offers two additional view options, a cloud and bar chart view of the codes. See Code Manager for more detail.
Search & Filter Options
The search function is now available under Search Project in the Tools menu at the top.

The Search Project allows you to search through the entire content of documents, quotations or memos, through entity names and comments, or entities created or written by a selected author. The search term can contain regular expression. See Regular Expressions (GREP).

The filter area on the left-hand side can be used to quickly access and filter the elements listed in the managers via groups. They allow immediate access to fundamental activities like selecting groups, creating groups and smart groups, and setting local and global filters. This allows a much more effective integration into the workflow and saves a lot of mouse movements and clicks. It is also possible to run simple Boolean queries in entity managers.
The search option in managers is restricted to the respective entity type.
Further options are to set or remove global filters, and to filter by selected criteria:
- today
- this week
- only mine
- commented